Business Rules Management System Visual Rules 5.0: Ab 11. November 2010 verfügbar
Im Fokus stehen web-basierte Regelmodellierung und sichere Regel-Änderungsprozesse

(IINews) - Immenstaad, 10. November 2010: Innovations Software Technology GmbH, führender Anbieter im Bereich Business Rules Management-Plattformen und Lösungen für den Finanzsektor, veröffentlicht die Version 5.0 der Visual Rules Suite am 11. November 2010. Visual Rules unterstützt Fachanwender jetzt mit neuen, web-basierten Tools. Neu ist außerdem die umfassende Unterstützung der Regeländerungs-, Test- und Deploymentprozesse.
Die Erstvorstellung der Visual Rules Suite 5.0 im Webinar am 11. November wird von John Rymer, Vice President und Principal Analyst begleitet.
Verfügbare Multi-Media-Inhalte (auf www.innovations.de):
-Demo "Web-based Rules Modeling" (3:50 Min.)
-Video "Product Manager about Visual Rules 5.0" (2:30 Min.)
-Webinar "Visual Rules 5.0" Aufzeichnung (ab 12.11.2010)
Business Rules Management für agile Unternehmen
Unternehmen wie die Volkswagen Bank und John Deere managen die Geschäftsregeln z.B. für ihr Credit Risk Rating und die intelligente Maschinensteuerung mit der Business Rules Management (BRM) Platform Visual Rules. Visual Rules hilft diesen Unternehmen, ihre Business Anwendungen dynamisch an neue fachliche Anforderungen anzupassen - durch die Fachexperten selbst.
Visual Rules 5.0 - Was ist neu?
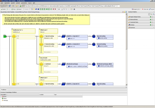
Web-basierte Regelmodellierung
Visual Rules Web Modeler 5.0 ist die neue Erweiterung der Visual Rules Suite. Das leistungsfähige Web Inferface bietet intuitive Bedienung und größtmögliche Transparenz bei der Erstellung und Veröffentlichung von Geschäftsregeln. Die neue Komponente lässt sich einfach in Unternehmen oder als Teil ihrer SaaS Anwendung bereitstellen.
Regeländerungen sicher meistern
Visual Rules Team Server ist das zentrale Regel-Repository mit Versionierung, Zugriffskontrolle und Revisionsfähigkeit. Team Server 5.0 unterstützt Teams jetzt umfassend im Prozess von Regel-änderungen in allen Schritten bis zur Freigabe und Übernahme der Regeln in den produktiven Betrieb, mit automatisiertem Build, Test und Deployment.
Regelabhängigkeiten visualisieren
Visual Rules Modeler 5.0 bietet interaktive Visualisierung von Abhängigkeiten in den Regeln, damit Verantwortliche die volle Kontrolle über ihre Regel-Bestände behalten. Bevor Änderungen an Regeln vorgenommen werden, können sich die Regel-Autoren per visueller Wirkungsanalyse den Überblick verschaffen, welche Regeln von anderen aufgerufen werden, und welche Regel-Pakete an anderer Stelle wieder verwendet werden.
Die Visual Rules Suite ist aktuell in deutscher und englischer Sprache verfügbar.
New & Noteworthy
Eine detaillierte New & Noteworthy Übersicht finden Sie auf der Webseite von Innovations.
Erstvorstellung im Webinar mit John Rymer
Im Webinar am 11. November 2010 um 17:00 Uhr wird Markus Schärtel, Director Products bei Innovations, die Visual Rules Suite 5.0 vorstellen. Das Webinar wird von John Rymer, Vice President und Principal Analyst bei Forrester, begleitet.
John Rymer wird zeigen, welche Auswirkungen Business Rules Tools in Zukunft auf die Entwicklung von Geschäftsanwendungen und die Umsetzung von Geschäftsprozessen haben werden, und wie Fach- und IT-Manager den Weg in diese Zukunft ebnen.
Das Webinar richtet sich sowohl an Fachexperten als auch IT-Manager. Bitte melden Sie sich zu diesem englischsprachigen Live-Webinar einfach über die Innovations Website an: www.innovations.de
Visual Rules kostenfrei testen
Das BRM-System Visual Rules 5.0 steht ab 11.11.2010 auf Innovations´ Website zum kostenfreien Test zur Verfügung.
Themen in diesem Fachartikel:
Unternehmensinformation / Kurzprofil:
Die Innovations Software Technology GmbH konzipiert und entwickelt moderne Softwarelösungen für Unternehmen in verschiedenen Branchen. Der Einsatz der führenden Technologie von Innovations steigert Effizienz und Flexibilität von komplexen Softwareanwendungen und verschafft Kunden nachhaltige Wettbewerbsvorteile.
Für Banken und Finanzdienstleister bietet Innovations spezialisierte Produkte in den Bereichen Compliance, Risikomanagement und CRM. Für andere Branchen wie Handel, Gesundheitswesen, Telekommunikation, Energie und Logistik entwickelt Innovations hochgradig an die Prozesse angepasste, individuelle, leistungsfähige Softwarelösungen. Kern der Softwarelösungen ist ein Framework mit Komponenten wie Regeltechnologie, Workflow und Kommunikation. Im Segment Regeltechnologie wird Innovations von den unabhängigen Analysten Forrester und Bloor Research zu den weltweit führenden Anbietern gezählt.
Innovations wurde 1997 gegründet, beschäftigt im Jahr 2010 etwa 250 hoch qualifizierte Mitarbeiter und hat seinen Hauptsitz in Immenstaad am Bodensee. Seit 2008 gehört Innovations der Bosch-Gruppe an, einem internationalen Technologie- und Dienstleistungsunternehmen mit über 270.000 Mitarbeitern weltweit. Innovations hat Niederlassungen in Waiblingen bei Stuttgart, Singapur, Chicago, Washington D.C. und Palo Alto.
Innovations Software Technology
Stefanie Peitzker
Ziegelei 7
88090
Immenstaad
stefanie.peitzker(at)innovations.de
07545202335
http://www.innovations.de
Datum: 11.11.2010 - 11:55 Uhr
Sprache: Deutsch
News-ID 294492
Anzahl Zeichen: 0
Kontakt-Informationen:
Ansprechpartner: Stefanie Peitzker
Stadt:
Immenstaad
Telefon: 07545202335
Kategorie:
IT, New Media & Software
Anmerkungen:
Dieser Fachartikel wurde bisher 733 mal aufgerufen.
Der Fachartikel mit dem Titel:
"Business Rules Management System Visual Rules 5.0: Ab 11. November 2010 verfügbar"
steht unter der journalistisch-redaktionellen Verantwortung von
Innovations Software Technology (Nachricht senden)
Beachten Sie bitte die weiteren Informationen zum Haftungsauschluß (gemäß TMG - TeleMedianGesetz) und dem Datenschutz (gemäß der DSGVO).




